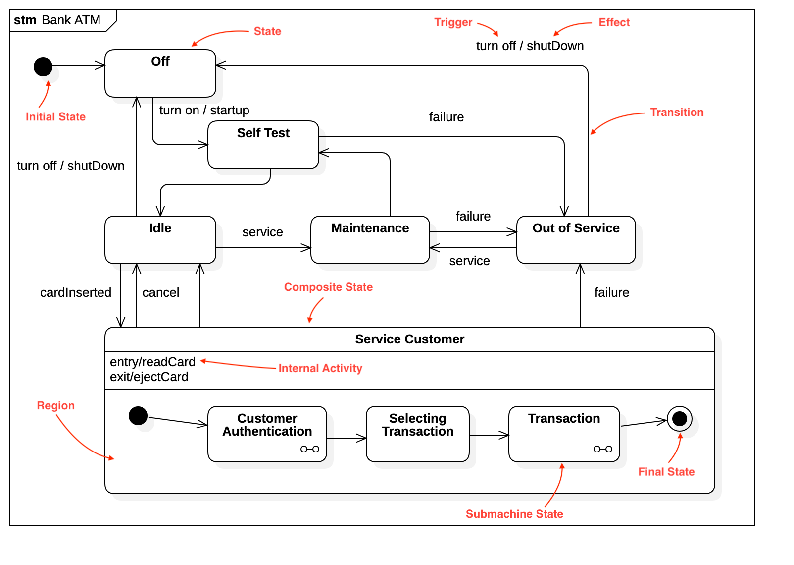
Statechart Diagram

Create Statechart Diagram
To create a Statechart Diagram:
Select first an element where a new Statechart Diagram to be contained as a child.
Select Model | Add Diagram | Statechart Diagram in Menu Bar or select Add Diagram | Statechart Diagram in Context Menu.
See also
UML Statechart Diagram - For more information about UML Statechart Diagram.
State
To create a Simple State:
Select Simple State in Toolbox.
Drag on the diagram as the size of Simple State.
To create a Composite State:
Select Composite State in Toolbox.
Drag on the diagram as the size of Composite State.
To create a Submachine State:
Select Submachine State in Toolbox.
Drag on the diagram as the size of Submachine State.
Select a StateMachine in Element Picker Dialog.
To create an Orthogonal State:
Select Orthogonal State in Toolbox.
Drag on the diagram as the size of Orthogonal State.
You can use QuickEdit for State by double-click or press Enter on a selected State.
Name Expression : Edit name expression.
Syntax of Name Expression
Add ConnectionPointReference : Add a connection point reference.
Add Region : Add a region.
Add Note : Add a linked note.
Add Constraint : Add a constraint.
Add Entry Activity : Add an entry activity.
Add Do Activity : Add an do activity.
Add Exit Activity : Add an exit activity.
Add Internal Transition : Add an internal transition.
Internal Activity
To add an Entry Activity:
Select a State.
Select Model | Add | Entry Activity in Menu Bar or Add | Entry Activity in Context Menu.
Select a kind of Activity to create (one of OpaqueBehavior, Activity, StateMachine, or Interaction).
To add a Do Activity:
Select a State.
Select Model | Add | Do Activity in Menu Bar or Add | Do Activity in Context Menu.
Select a kind of Activity to create (one of OpaqueBehavior, Activity, StateMachine, or Interaction).
To add an Exit Activity:
Select a State.
Select Model | Add | Exit Activity in Menu Bar or Add | Exit Activity in Context Menu.
Select a kind of Activity to create (one of OpaqueBehavior, Activity, StateMachine, or Interaction).
You can use QuickEdit for Model Element (See Model Element).
Internal Transition
To add an Internal Transition:
Select a State.
Popup Quic Edit for State by double click or press
Enteron a selected State.Select Add Internal Transition button in Quick Edit.
You can use QuickEdit for Internal Transition by double-click or press Enter on a selected Internal Transition.
Name Expression : Edit name expression.
Syntax of Name Expression
Add Trigger Event : Add a trigger event.
Add Effect Behavior : Add an effect behavior.
Region
To add a Region:
Select a State.
Select Model | Add | Region in Menu Bar or Add | Region in Context Menu.
Initial State
To create a Initial State:
Select Initial State in Toolbox.
Click at the position on the diagram.
You can use QuickEdit for Model Element (See Model Element).
Choice
To create a Choice:
Select Choice in Toolbox.
Click at the position on the diagram.
You can use QuickEdit for Model Element (See Model Element).
Join
To create a Join:
Select Join in Toolbox.
Drag on the diagram as the size of Join.
You can use QuickEdit for Model Element (See Model Element).
Fork
To create a Fork:
Select Fork in Toolbox.
Drag on the diagram as the size of Fork.
You can use QuickEdit for Model Element (See Model Element).
Junction
To create a Junction:
Select Junction in Toolbox.
Click at the position on the diagram.
You can use QuickEdit for Model Element (See Model Element).
Shallow History
To create a Shallow History:
Select Shallow History in Toolbox.
Click at the position on the diagram.
You can use QuickEdit for Model Element (See Model Element).
Deep History
To create a Deep History:
Select Deep History in Toolbox.
Click at the position on the diagram.
You can use QuickEdit for Model Element (See Model Element).
Entry Point
To create a Entry Point:
Select Entry Point in Toolbox.
Click at the position on the diagram.
You can use QuickEdit for Model Element (See Model Element).
Exit Point
To create a Exit Point:
Select Exit Point in Toolbox.
Click at the position on the diagram.
You can use QuickEdit for Model Element (See Model Element).
Terminate
To create a Terminate:
Select Terminate in Toolbox.
Click at the position on the diagram.
You can use QuickEdit for Model Element (See Model Element).
Final State
To create a Final State:
Select Final State in Toolbox.
Click at the position on the diagram.
You can use QuickEdit for Model Element (See Model Element).
Connection Point Reference
To create a Connection Point Reference:
Select Connection Point Reference in Toolbox.
Click on a State where Connection Point Reference to be contained.
You can use QuickEdit for Model Element (See Model Element).
Transition
To create a Transition (or Self Transition):
Select Transition (or Self Transition) in Toolbox.
Drag from a State and drop on another State. (Just click on a State if you want to create a Self Transition.)
You can use QuickEdit for Transition by double-click or press Enter on a selected Transition.
Transition Expression : Edit transition expression.
Syntax of Transition Expression
Add Note : Add a linked note.
Add Constraint : Add a constraint.
Add Trigger Event : Add a trigger event.
Add Effect Behavior : Add an effect behavior.