Communication Diagram

Create Communication Diagram
To create a Communication Diagram:
Select first an element where a new Communication Diagram to be contained as a child.
Select Model | Add Diagram | Communication Diagram in Menu Bar or select Add Diagram | Communication Diagram in Context Menu.
See also
UML Communication Diagram - For more information about UML Communication Diagram.
You can show or hide sequence numbers of messages. To show or hide sequence numbers of message:
Check or Uncheck
showSequenceNumberproperty of Sequence Diagram or Communication Diagram.
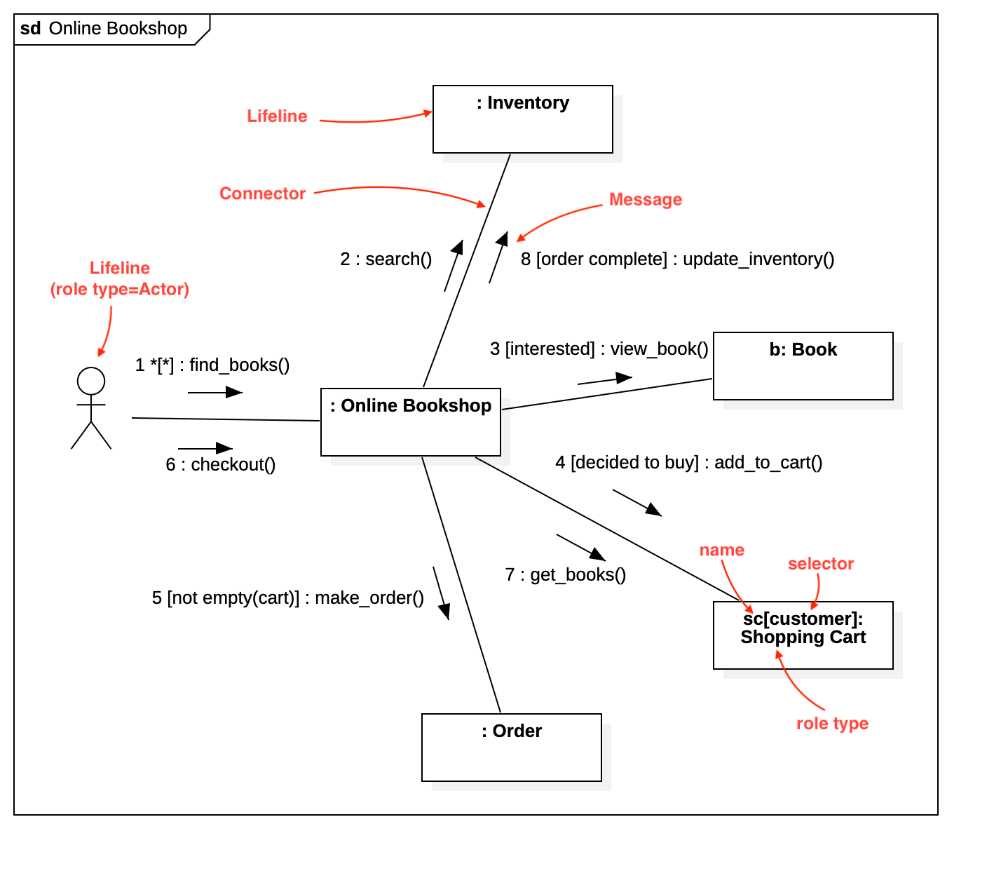
Lifeline
To create a Lifeline:
Select Lifeline in Toolbox.
Drag on the diagram as the size of Lifeline.
To create a Lifeline from a Classifier (Class, Interface, etc.) by Drag-and-Drop:
Drag a Classifier from Explorer.
Drop on the diagram.
You can use QuickEdit for Lifeline by double-click or press Enter on a selected Lifeline.
Lifeline Expression : Edit lifeline expression.
Syntax of Lifeline Expression
Visibility : Change visibility property.
Add Note : Add a linked note.
Add Constraint : Add a constraint.
Select Type : Select a type of the lifeline.
Create Type : Create a Class as a type of the lifeline.
Add Connected Lifeline : Add a lifeline with a connector.
Add Create Message with Lifeline : Add a create message with a lifeline.
Add Self Connector : Add a self connector.
Add Forward Message : Add a forward message with a connected lifeline.
Add Reverse Message : Add a reverse message with a connected lifeline.
Connector
To create an Connector (or Self Connector):
Select Connector (or Self Connector) in Toolbox.
Drag from a Lifeline and drop on another Lifeline. (Just click on a Lifeline if you want to create a Self Connector.)
You can use QuickEdit for Connector by double-click or press Enter on a selected Connector.
Name Expression : Edit name expression.
Syntax of Name Expression
Visibility : Change visibility property.
Navigability : Change navigability property.
Add Forward Message : Add a forward message on the connector.
Add Reverse Message : Add a reverse message on the connector.
Message
To create a Forward Message:
Select Forward Message in Toolbox.
Click on a Connector.
To create a Reverse Message:
Select Reverse Message in Toolbox.
Click on a Connector.
You can use custom sequence numbers instead of auto-generated integer sequence numbers.
Enter sequence number for each Message's
sequenceNumberproperty.Change
sequenceNumberingproperty of Sequence Diagram or Communication Diagram tocustom.
You can use QuickEdit for Message (See Message).