Block Definition Diagram

Create Block Definition Diagram
To create a Block Definition Diagram:
Select first an element where a new Block Definition Diagram to be contained as a child.
Select Model | Add Diagram | Block Definition Diagram in Menu Bar or select Add Diagram | Block Definition Diagram in Context Menu.
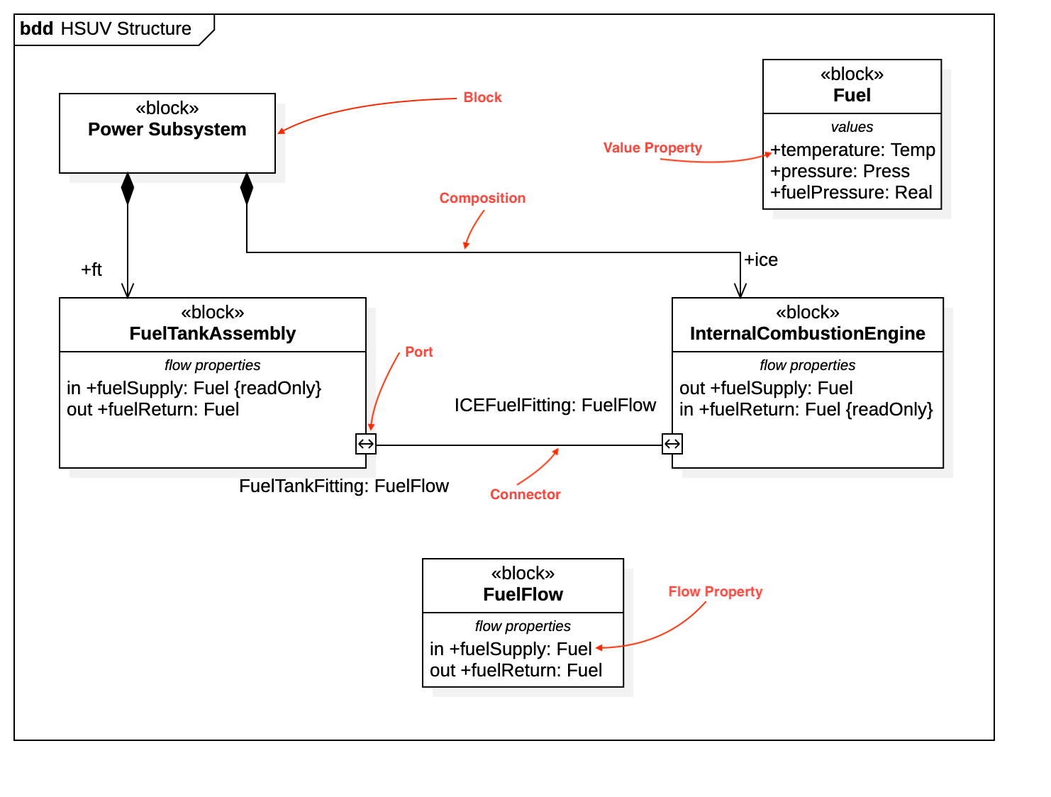
Block
To create a Block:
Select Block in Toolbox.
Drag on the diagram as the size you want.
To create a Block (model element only) by Menu:
Select an Element where a new Block to be contained.
Select Model | Add | Block in Menu Bar or Add | Block in Context Menu.
You can use QuickEdit for Block by double-click or press Enter on a selected Block.
Name Expression : Edit name expression.
Syntax of Name Expression
Visibility : Change visibility property.
Add Note : Add a linked note.
Add Constraint : Add a constraint.
Add Part : Add a part property.
Add Reference : Add a reference property.
Add Value : Add a value property (typed by ValueType).
Add Flow Property : Add a flow property.
Add Constraint Property : Add a constraint property.
Add Property : Add a property.
Add Operation : Add an operation.
Add Reception : Add a reception.
Add Port : Add a port.
Add Composited Block : Add a composited block.
To suppress Constraint Properties, check (or uncheck) Format | Suppress Constraints in Menu Bar or Context Menu.
To suppress Part Properties, check (or uncheck) Format | Suppress Parts in Menu Bar or Context Menu.
To suppress Port Properties, check (or uncheck) Format | Suppress Ports in Menu Bar or Context Menu.
To suppress Reference Properties, check (or uncheck) Format | Suppress References in Menu Bar or Context Menu.
To suppress Values Properties, check (or uncheck) Format | Suppress Values in Menu Bar or Context Menu.
To suppress Properties, check (or uncheck) Format | Suppress Properties in Menu Bar or Context Menu.
To suppress Flow Properties, check (or uncheck) Format | Suppress Flow Properties in Menu Bar or Context Menu.
Value Type
To create a Value Type:
Select Value Type in Toolbox.
Drag on the diagram as the size you want.
To create a Value Type (model element only) by Menu:
Select an Element where a new Value Type to be contained.
Select Model | Add | Value Type in Menu Bar or Add | Value Type in Context Menu.
You can use QuickEdit for Value Type by double-click or press Enter on a selected Value Type.
Name Expression : Edit name expression.
Syntax of Name Expression
Visibility : Change visibility property.
Add Note : Add a linked note.
Add Constraint : Add a constraint.
Add Attribute : Add an attribute.
Add Operation : Add an operation.
Add Reception : Add a reception.
To suppress Property Values, check (or uncheck) Format | Suppress Property Values in Menu Bar or Context Menu.
To suppress Attributes, check (or uncheck) Format | Suppress Attributes in Menu Bar or Context Menu.
To suppress Operations, check (or uncheck) Format | Suppress Operations in Menu Bar or Context Menu.
To suppress Receptions, check (or uncheck) Format | Suppress Receptions in Menu Bar or Context Menu.
Interface Block
To create a Interface Block:
Select Interface Block in Toolbox.
Drag on the diagram as the size you want.
To create a Interface Block (model element only) by Menu:
Select an Element where a new Interface Block to be contained.
Select Model | Add | Interface Block in Menu Bar or Add | Interface Block in Context Menu.
You can use the same QuickEdit for Block by double-click or press Enter on the selected Interface Block.
Constraint Block
To create a Constraint Block:
Select Constraint Block in Toolbox.
Drag on the diagram as the size you want.
To create a Constraint Block (model element only) by Menu:
Select an Element where a new Constraint Block to be contained.
Select Model | Add | Constraint Block in Menu Bar or Add | Constraint Block in Context Menu.
You can use QuickEdit for Constraint Block by double-click or press Enter on a selected Constraint Block.
Name Expression : Edit name expression.
Syntax of Name Expression
Visibility : Change visibility property.
Add Note : Add a linked note.
Add Constraint : Add a constraint.
Add Parameter : Add a constraint parameter.
To suppress Constraint Properties, check (or uncheck) Format | Suppress Constraints in Menu Bar or Context Menu.
To suppress Constraint Parameters, check (or uncheck) Format | Suppress Properties in Menu Bar or Context Menu.
Port
To create a Port:
Select Port in Toolbox.
Click on the element (e.g. Class) where Port to be contained.
To create a Port (model element only) by Menu:
Select an Element where a new Port to be contained.
Select Model | Add | Port in Menu Bar or Add | Port in Context Menu.
You can use QuickEdit for Port by double-click or press Enter on a selected Port.
Name Expression : Edit name expression.
Syntax of Name Expression
Visibility : Change visibility property.
Add Note : Add a linked note.
Add Constraint : Add a constraint.
Select Block : Select a Block and assign it to type property.
Create Block : Create a Block and assign it to type property.
Add Provided Interface : Add a provided interface.
Add Required Interface : Add a required interface.
Object
See Object in Object Diagram.
Connector
To create an Connector:
Select Connector in Toolbox.
Drag from an element (e.g. Port) and drop on another element (e.g. Part).
You can use QuickEdit for Connector by double-click or press Enter on a selected Connector.
Name Expression : Edit name expression.
Visibility : Change visibility property.
Add Note : Add a linked note.
Add Constraint : Add a constraint.
Create Item Flow : Create an Item Flow. The both Ports (or Parts) should be typed to create an Item Flow.